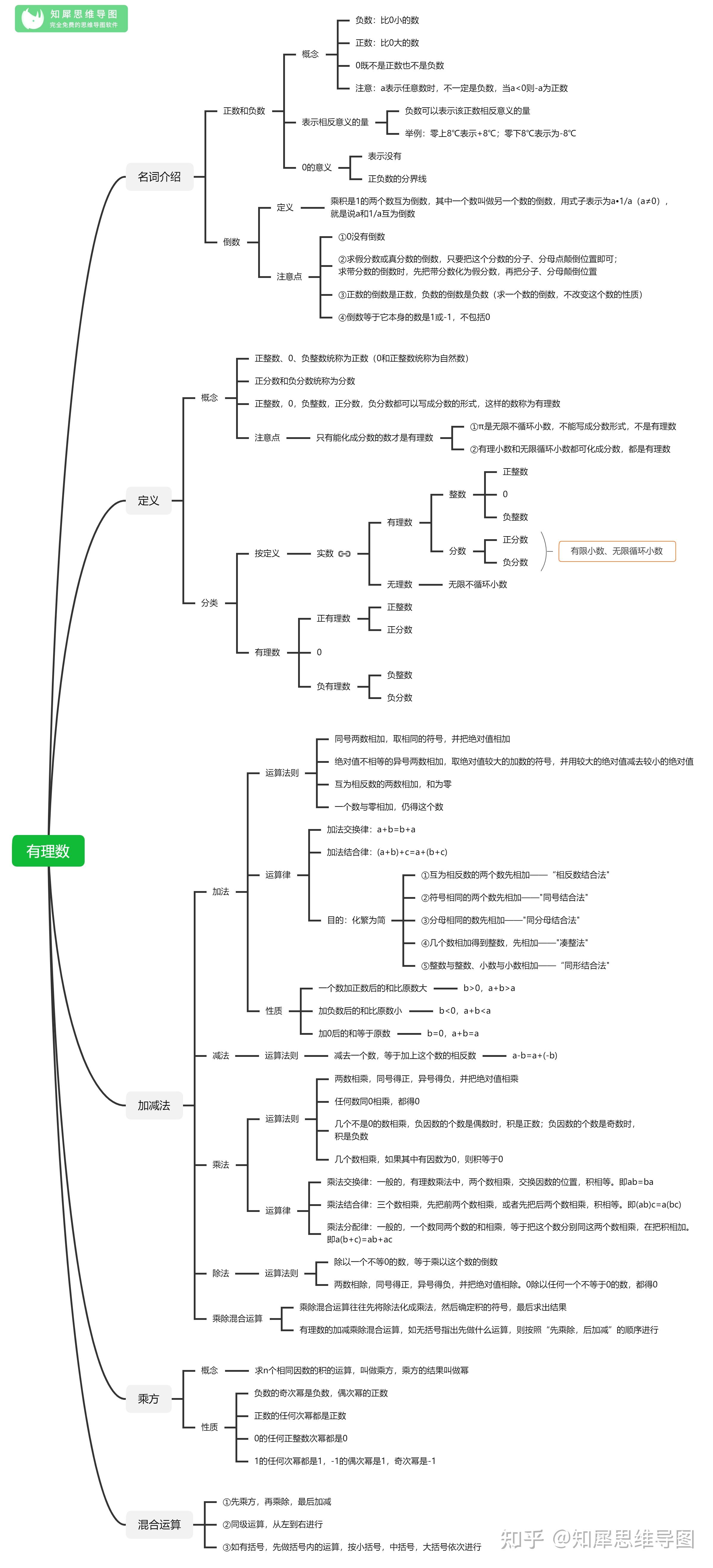
初中数学思维导图应该如何整理?数学这门学科是一门贯穿了九年义务教育、高中、大学的重要学科,作为一个伴随着我们整个学生时代的学科,很多人却闻数学而色变,究其原因还是在于数学学科的逻辑性比较强,不是死记硬背的一门学科,而是需要有一定技巧和方法的。这样的属性跟思维导图是有一定的匹配关系的,所以现在很多学校的老师们都开始用思维导图来帮助学生们学习数学,下面我们就一起来看一下数学思维导图的整理吧。
需要原版/高清/可修改原图的,推荐下载【知犀思维导图】APP或到知犀官网
,在模板中心直接搜,全都是免费的!!!!
模板中心地址:www.zhixi.com/space






















数学思维导图的整理就是这些,以上基本涵盖了初中时代非常重要的知识点,这些知识点的掌握对于初中时代非常重要,对于我们的高中甚至以后的生活都是有非常多的影响的,而思维导图只是一种学习的方法,老师们之所以喜欢使用思维导图来教学,更多的是因为想通过思维导图来培养大家的思维习惯,这种习惯的养成,以后不管遇到什么样的问题都有办法去理性的解决,而不是一味的硬闯。好了,数学的思维导图整理就到这里,希望以帮助到大家。
声明:本站资源来自会员发布以及互联网公开收集,不代表本站立场,仅限学习交流使用,请遵循相关法律法规,请在下载后24小时内删除。 如有侵权争议、不妥之处请联系本站删除处理! 请用户仔细辨认内容的真实性,避免上当受骗!
